토니의 연습장
ComfyUI 사용법 본문
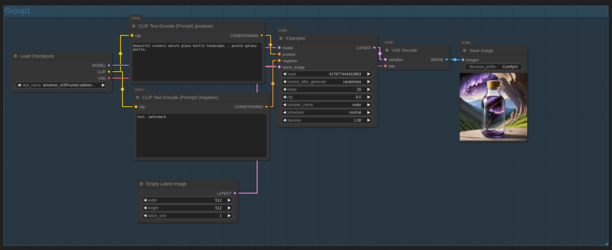
txt2img

img2img (with txt)

SDXLTurbo

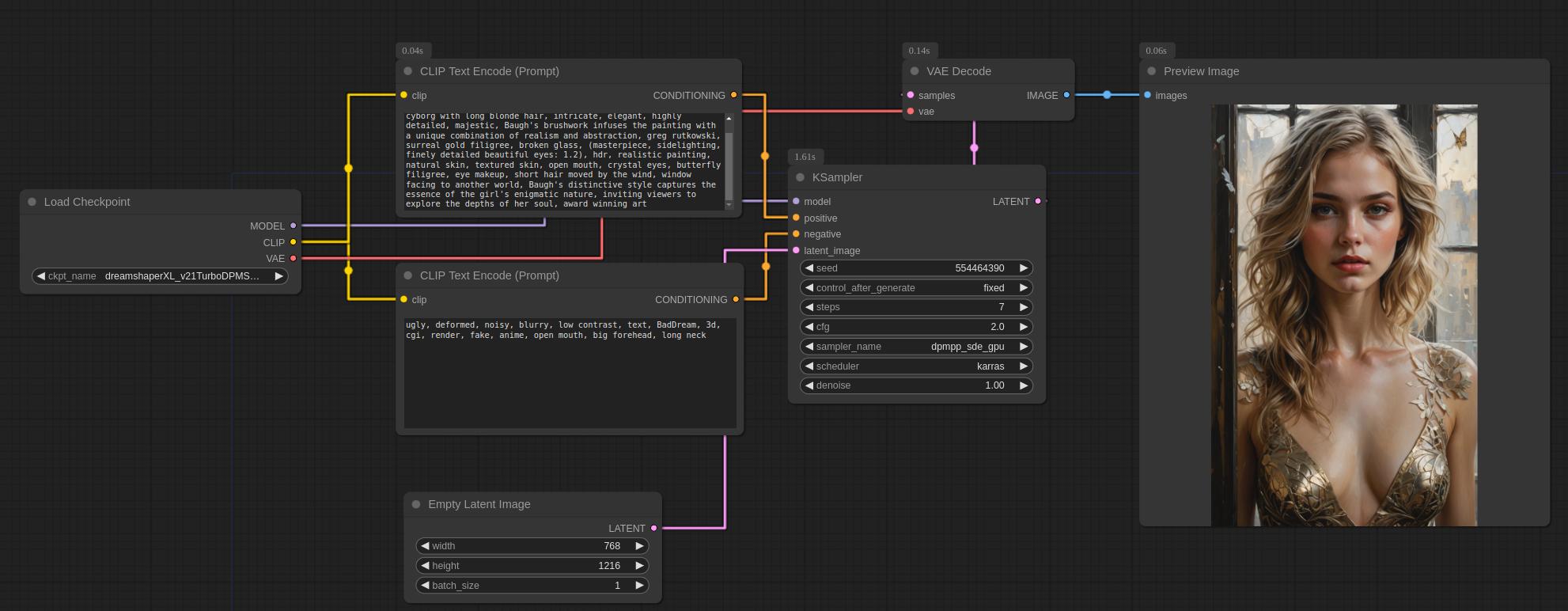
DreamShaperXL turbo



'비전 AI (VISION) > ComfyUI' 카테고리의 다른 글
| ComfyUI GetNode/SetNode error (2) | 2025.01.09 |
|---|---|
| ComfyUI GetNode/SetNode 에러 (2) | 2024.09.03 |
txt2img

img2img (with txt)

SDXLTurbo

DreamShaperXL turbo



| ComfyUI GetNode/SetNode error (2) | 2025.01.09 |
|---|---|
| ComfyUI GetNode/SetNode 에러 (2) | 2024.09.03 |